授权链接步骤
启动素材库,打开【企业素材库】后,在下方的二级菜单中会出现【百度(Baidu)】的选项

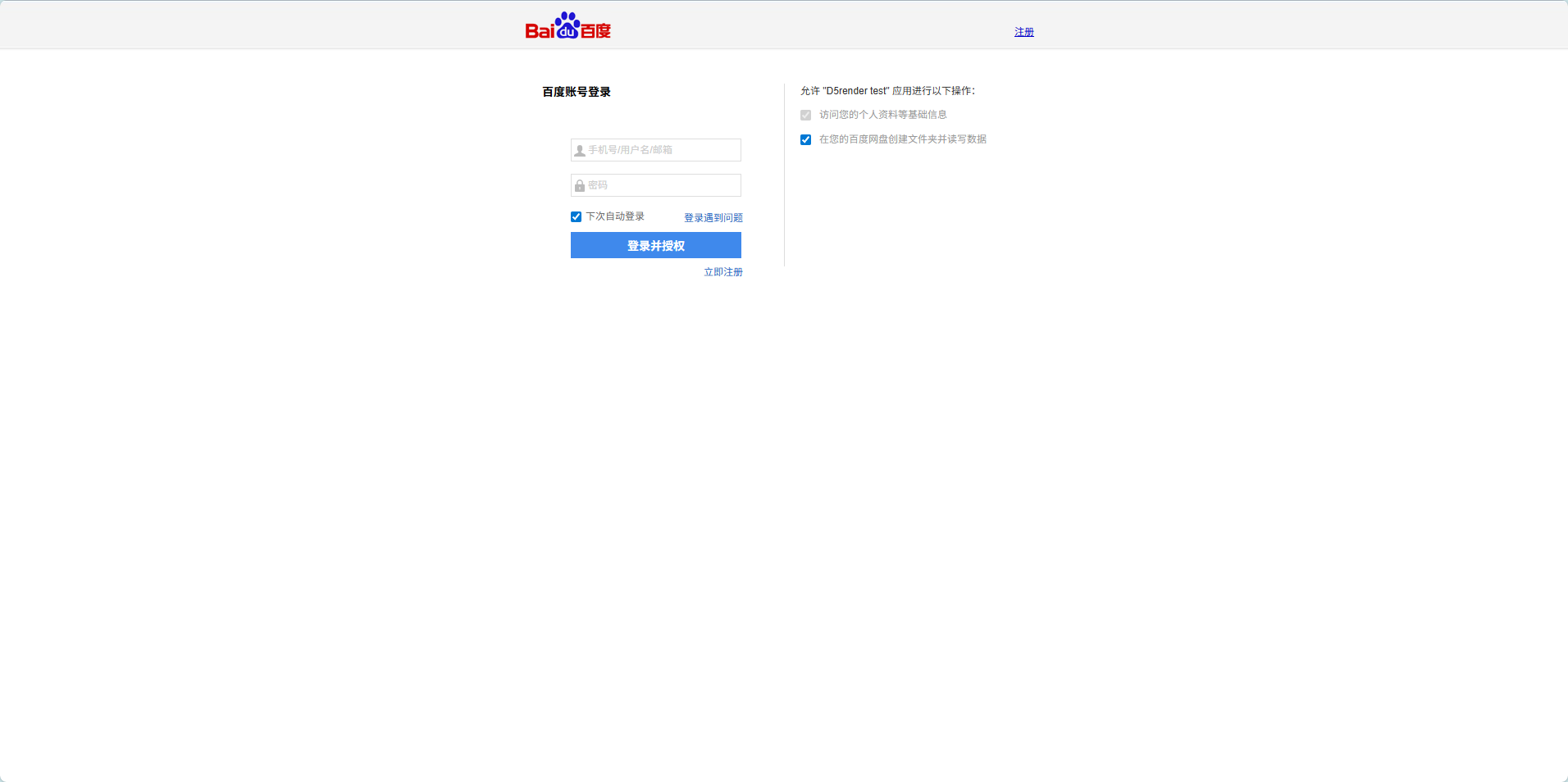
点击【连接Baidu】后会在浏览器打开百度账号的授权登录页面,完成登录后,确认授权您的百度账号给当前登录的D5账户。

注意

授权成功后,回到D5渲染器客户端,您可以看到自己的百度网盘文件夹,以及文件夹中D5支持显示的文件。

目前D5客户端仅支持显示您的百度网盘账户中的五种格式的文件:skp、fbx、d5a、3dm、abc、d5m。除此之外的文件,在D5客户端打开Baidu时是不会显示的。

通过授权您的百度网盘账户,您可以直接将自己的百度网盘账户中的模型直接下载并导入到当前的D5项目中供自己使用;也可以将D5场景中的模型反向上传到自己的百度网盘账户中。

如何解除您的dropbox账户与D5账户的授权关系?
1. 前往D5 myspace中解除关联:

2. 在百度自己的应用中心解除关联